编辑点评:数据传输类软件。
Sender 是一款主打跨设备、跨系统数据互通的文件传输应用,以安全高效为核心设计理念,为用户带来简洁可靠的传输体验。应用专注于解决不同设备间文件互传的繁琐问题,支持多平台无缝衔接,无论图片、文档、视频还是安装包,都能快速稳定地完成传输。

Sender数据传输怎么连接?
同安卓设备
1、首先,两台设备应该在同一个局域网中。

2、app会直接扫描局域网中的设备,成功扫描的设备可以直接点击进行连接。

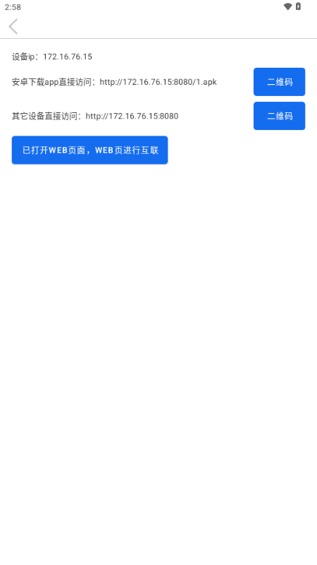
3、app提供了输入ip进行连接的方式,如果你知道对方的ip,可以使用此方案进行连接。

4、app具备大文件传输能力,理论上文件再大都能正常传输。
如何与非安卓设备连接
目前仅通过浏览器的方式可以跨平台传输文件,请点击左上角菜单进入。web页面会有对应的帮助页面帮助您进行连接。
Sender怎么提取安装包?
1、点击左上角三条杠;

2、在这里选择提取安装包;

3、在这里选择需要提取的安装包;

4、发送即可。

下载的文件再哪里查看
接收到的文件会存放在目录:/storage/emulated/0/Documents/sender/ 下,如果存在同名文件,app会覆盖之前的文件。
更新日志
1.1.3
版本修复了部分手机进入后出发onDestory导致线程提前终止影响文件传输(目前只有传音发现了这个现象)
提取app改为多选文案未完全国际化,暂时不考虑英文用户了
app介绍,sender是我个人开发的局域网传输软件,app仅有安卓端,但支持win,ios,mac,android全平台互传,除了文件传输,还支持应用提取发送
在同一局域网下:
android对android(可以通过扫码直接局域网下载apk安装,然后app间直接连接)
android对win(android端打开app,进入web页,win浏览器打开指定ip端口网页,通过互相选择设备进行连接即可)
android对ios(同上)
ios对win,ios对mac,win对win,ios对ios等可以直接访问局域网中打开的安卓设备提供的ip∶端口的网页,互相选择要连接的设备进行连接
我目前常用场景是电脑下载了mp3之类的直接访问网页传输到手机,或者安卓端互传给模拟器等场景
欢迎大家试用
1.1.0
版本优化连接线程,降低资源占用
1.1.1
版本调整web交互,优化跨平台传输
1.1.2
版本调整了提取app功能,改为了多选,方便批量备份应用


央广网手机客户端
个人所得税2026客户端
抖音短视频app最新版
钉钉手机版app
抖音极速版app正版
京东商城官方客户端
阿里云盘app官方版
携程旅行app手机版
美团外卖app官方版
手机百度app官方版













反应训练app最新版v1.0 安卓版
鲲鹏无限WiFi最新版下载v2.0.2 安卓版
XC大师魔方v1.3.0 官方版
微数据恢复管家最新版appv1.9.0 安卓版
手势搜索应用(Gesture Explode)v1.5 安卓手机版
全策AI软件V1.0.1 官方正版
小沙雕下载器v1.0 官方版
龙虾管理助手V1.0 最新版
小码软件库V1.70.00 最新版
APKVision Store软件最新版下载v1.0.0 安卓版
小清云手机v5.9.6.2 官方版
OPPO视频官方appv40.9.9.0 安卓版
BatteryRecorder安装包最新版v1.3.8 安卓版
oppo天气预报最新正式版v16.38.2 安卓版
王者自动点击器app免费版V1.3.1 中文版
快斗端口V888 免费版
卓大师验机助手(手机验机工具)v1.9.7 中文版
去温控软件V1.0 免费版
BubbleDialog气泡弹窗组件V1.2.6 最新版
转换猫MP3转换器V2.1.1 安卓版
32steps自定义音量步数v2.2.0 手机最新版
大小: 9.6M
















网盘资源搜索合集
AI智能助手软件
OpenClaw小龙虾
蓝奏云软件库分享合集
免费测网速app合集
光速虚拟机安卓正版
迅雷app官方版
虚拟大师VMOS Pro官方正版
夸克网盘安卓版
精品下载站app官方版
vmos pro最新版2026免费版
微思应用商店手表版apk安装包
Google Play服务框架(Google Play services)
猎豹清理大师国际版app
热门评论
最新评论